- 行業解決方案
- 沖壓行業MES方案
- 精益組裝MES方案
- 注塑壓鑄MES方案
- 機加行業MES方案
- 封裝行業MES方案
- 彈簧智造MES方案
- 醫療行業MES方案
- 機器人行業MES方案
- ERP合作MES方案
- 線纜行業MES方案
客戶服務熱線
18025415958
立即體驗
申請試用,含硬件

在當前大數據、移動互聯、工業互聯時代的大背景下,數字化的升級給中小制造企業提出更高的挑戰。深圳市歐恩半導體照明有限公司,位于深圳市寶安區LED產業聚集地,由具有20多年應用設計經驗的資深高級電子工程師主持產品開發設計工作,在光源封裝領域擁有自己多項國家專利,在散熱、工業控制、電源管理、可靠性設計方面,具有豐富的經驗。歐恩照明使用自己旗下公司歐恩機床信息開發的數字工廠樹字工廠系統,實現了產線制程數字化,大幅度提高生產效率,實現了增效降本的初衷。
歐恩照明現有兩條貼片生產線,組裝線有8條,都有上線數字工廠樹字工廠系統。歐恩照明產品有200種,生產料號達2000個左右,每日生產訂單約150張,生產任務安排及效率提升一直困擾歐恩照明。
上線數字工廠樹字工廠前,生產現場管理面臨問題:
1.傳統生產任務紙質傳遞,效率低下。
2.遇到緊急插單,打亂排產計劃,傳達不及時,溝通效率低。
3.產線產出上層監控不到位,面對客戶查詢訂單需通過多級詢問。
4.工人積極性不高,產出不高,工人流動性大。
解決方案:
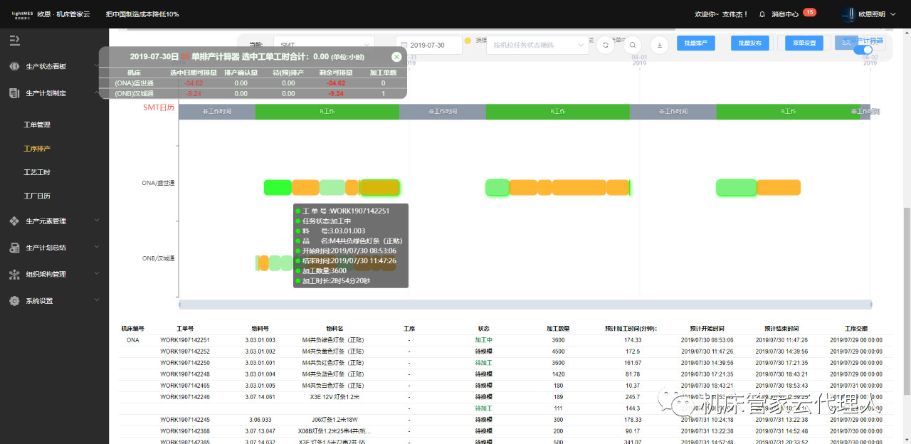
1. PMC利用樹字工廠系統智能輔助排產功能,生產任務直接發到工人手機。工人到哪條生產線做什么產品,做多少個,一目了然。

(PMC排產人員直接把生產任務錄入到系統)

(手機APP直接顯示生產任務)

(現場為工人配置平板電腦或者直接使用手機亦可)
2.利用數字工廠樹字工廠輔助排單功能,進度條往前拖動,完成生產任務插入,無需多方協調。

(遇到插單需求,PMC排產人員在后臺把生產任務直接往前拖動即可調整順序,工單信息會實時同步,工人只需按生產任務生產即可)

(相關人員可以通過手機臨時把生產任務掛起,管理員權限可以在線調整生產人員)
3. 老板及員工只需在APP查看生產情況,查看生產工單進度,即可答復客戶交期。

4. 工時產出排名公開公正,及時獎懲,提高工人積極性。


(通過團隊入口即可查看自己的產出工時,收入每日可見)
歐恩照明有了系統輔助,實現了
產品交期從原來7天,縮短到3天;
平均提高直接生產效率30%;
收入每日可見,員工有獲得感;
按時上班,自由下班,員工更好管了;
平均減少制造周期時間45%;
一般減少數據輸入時間為75%以上;
平均減少半成品(WlP)24%:
平均減少為交班而準備的紙面工作61%;
平均減少引導時間27%.;
平均減少紙面工作和設計藍圖所帶來的損失56%:
平均減少產品缺陷18%。
任務及時精準傳達,提高溝通效率50%以上。
歐恩照明對應人員有了一個高效工具:
PMC:智能輔助排產系統,一鍵插單。排產更省心省力,安排更科學高效。
管理層:精準、客觀、實時掌握現場狀況(通過手機APP和生產看板)
工人:手機接收工單任務,在線報工,即時收獲工時,產出收入及時可見。
老板:隨時隨地監控設備狀態,掌握生產進度,導出報表隨時查看。
同時,歐恩照明在車間中間位置掛起三塊看板,讓管理層和工人直觀看到生產信息。

管理層使用的生產進度看板,目視化管理掌握設備運行情況,總體把握生產進度。


PMC查看設備稼動率,查看每天設備的使用情況,負荷情況。

工人可以直接在看板查看自己產出工時排名,也會讓工人有競爭意識,讓勤奮員工獲得認可,讓落后員工被暴露出來(員工感覺面子掛不住就會積極改進)

數字工廠樹字工廠給歐恩照明帶來的變化是非常明顯,歐恩照明逐步完成生產制程數字化,提升了管理效率,同時整體生產更科學合理。另外,樹字工廠也提升歐恩照明的企業綜合形象,無論是業務員還是老板,乃至參觀工廠的客戶,數字工廠樹字工廠給人的感覺都是高大上,讓人耳目一新,在客戶心理的形象分大大提升,為歐恩爭取更多的議價權。
歐恩照明目前使用金蝶K3以及銷客CRM系統,和樹字工廠搭配,更是高效。ERP管理企業資源計劃層面,MES管理制造執行層面,CRM管理客戶資源層面。例:業務員在CRM上記錄客戶信息,提交生產訂單后流轉到ERP,PMC人員在ERP中生產的工單計劃導入到MES中去執行生產,最終由MES反饋到ERP生產完成并出貨。歐恩照明之所以能把各個軟件用好用順,是早早就認識到每個軟件系統的邊界,用不同的工具去解決不同的問題才是關鍵,才會有最好的效果。
輸入您的電話號碼,點擊通話,稍后您將接到我們的電話,該通話對您 完全免費 ,請放心接聽!